Vomsis ERP - Begin
Vomsis API Geliştirici Portalı'na Hoş Geldiniz...
Bu döküman Vomsis projesinin Logo, Mikro, Netsis, Zirve vb. erp ve muhasebe programlarına entegrasyon yapılması üzerine hazırlanmıştır.
Entegrasyonun Amacı
- Vomsis banka hareketlerinin Cari, Banka, Kasa, Personel vb. hareketlerine aktarılması
- Erp programı üzerindeki Cari, Banka, Kasa, Personel, Çek/Senet, Fatura vb. alanların Vomsis'e aktarılması ve senkronizasyonun sağlanması
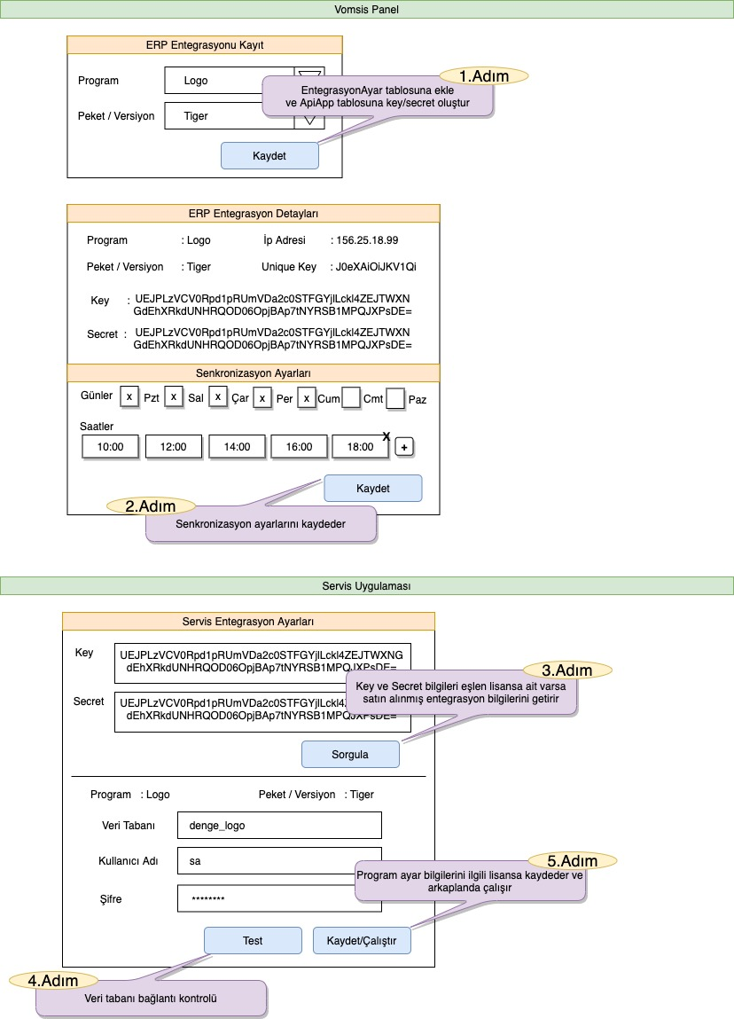
Entegrasyon İçin Gereken Adımlar
- Panel üzerinden kullanmış oldukları program belirlemek
- Panel üzerinden entegrasyon senkronizasyon ayarlarını belirlemek
- Vomsis Servis(.EXE) yazılımını, programın kurulu olduğu server üzerinde App Key ve Secret bilgilerini girerek sorgulamak
- Servis(.EXE) yazılımda programın bağlantı parametrelerini girmek
- Yukarıdaki her bir adım tamamlandıktan sonra Servis(.EXE) yazılımını arkaplanda çalışmak üzere kaydetmek

Vomsis API KEY ve SECRET nasıl oluşturulur?
Vomsis panel üzerinden, API Ayarları sayfası ile yeni bir API uygulaması oluşturabilirsiniz. Oluşturulan API uygulaması detayından, otomatik olarak oluşturulan API KEY ve SECRET değerlerinizi alabilirsiniz.
Adım Adım API Uygulaması Oluşturma
- Vomsis Paneli’ne giriş yapın.
- Sol alt kısımda bulunan Ayarlar (Settings) butonuna tıklayın.
- Açılan menüden API Ayarları sayfasına geçiş yapın.
- Bu sayfada Yeni API Uygulaması Oluştur seçeneğini kullanarak bir uygulama oluşturun.
- Uygulama oluşturma ekranında:
- IP Adresi alanına, API servislerine istek göndereceğiniz IP adreslerini ekleyin.
- Birden fazla IP ekleyecekseniz, IP adreslerini virgül ( , ) ile ayırarak en fazla 5 adet IP adresi girebilirsiniz.

UYARI
Uygulama oluştururken girdiğiniz Static IP adresi üzerinden isteklerde bulunabileceğinizi unutmayın.
BİLGİ
Servisleri çağırabileceğiniz çalışma aralığı 5 dakikadır.
ÖNEMLİ
Token süresi 24 saattir.
Postman Collection
API'yi daha kolay keşfetmeniz ve kullanmanız için bir Postman koleksiyonu hazırladık. Aşağıdaki butona tıklayarak koleksiyonu Postman uygulamanıza ekleyebilirsiniz.
ERP Postman Collection